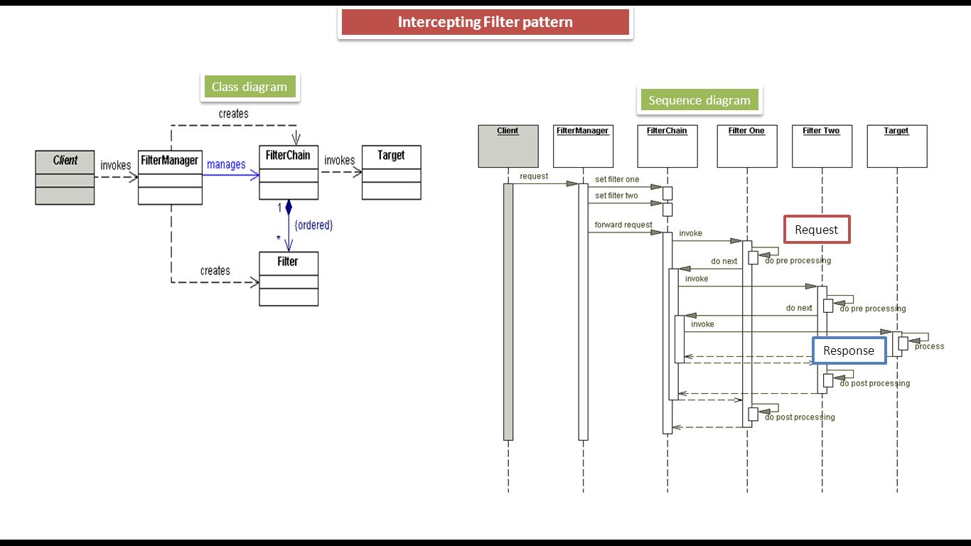
Java Filter Chain Pattern . In the java world, we benefit from chain of responsibility every day. Filters can be composed together in chains, similar to workflows, but these are dynamic. Filter pattern or criteria pattern is a design pattern that enables developers to filter a set of objects using different criteria and chaining them in a decoupled way through logical. Chain of responsibility is behavioral design pattern that allows passing request along the chain of potential handlers until one of them. One such classic example is servlet filters in java that. For example, if filtera return x, then i. Spring security build on chain of filters. Let's see how the intercepting filter pattern solve the problem with examples. This pattern is divided into a. Create pluggable filters to process common services in a standard manner without requiring changes to core request processing.
        
        from www.fatalerrors.org 
     
        
        Create pluggable filters to process common services in a standard manner without requiring changes to core request processing. One such classic example is servlet filters in java that. In the java world, we benefit from chain of responsibility every day. This pattern is divided into a. Filter pattern or criteria pattern is a design pattern that enables developers to filter a set of objects using different criteria and chaining them in a decoupled way through logical. For example, if filtera return x, then i. Let's see how the intercepting filter pattern solve the problem with examples. Filters can be composed together in chains, similar to workflows, but these are dynamic. Spring security build on chain of filters. Chain of responsibility is behavioral design pattern that allows passing request along the chain of potential handlers until one of them.
    
    	
            
	
		 
         
    Simple use of Filter of java web's Servlet Foundation 
    Java Filter Chain Pattern  One such classic example is servlet filters in java that. One such classic example is servlet filters in java that. Let's see how the intercepting filter pattern solve the problem with examples. For example, if filtera return x, then i. This pattern is divided into a. Spring security build on chain of filters. Filter pattern or criteria pattern is a design pattern that enables developers to filter a set of objects using different criteria and chaining them in a decoupled way through logical. Chain of responsibility is behavioral design pattern that allows passing request along the chain of potential handlers until one of them. Filters can be composed together in chains, similar to workflows, but these are dynamic. In the java world, we benefit from chain of responsibility every day. Create pluggable filters to process common services in a standard manner without requiring changes to core request processing.
            
	
		 
         
 
    
        From subscription.packtpub.com 
                    HandsOn Design Patterns with Java Java Filter Chain Pattern  Filters can be composed together in chains, similar to workflows, but these are dynamic. For example, if filtera return x, then i. Spring security build on chain of filters. This pattern is divided into a. Let's see how the intercepting filter pattern solve the problem with examples. One such classic example is servlet filters in java that. In the java. Java Filter Chain Pattern.
     
    
        From fity.club 
                    Spring Security Java Configuration Annotation Example Java Filter Chain Pattern  For example, if filtera return x, then i. In the java world, we benefit from chain of responsibility every day. One such classic example is servlet filters in java that. Let's see how the intercepting filter pattern solve the problem with examples. Filters can be composed together in chains, similar to workflows, but these are dynamic. Filter pattern or criteria. Java Filter Chain Pattern.
     
    
        From huongdanjava.com 
                    Filter a List using Lambda Expression and Stream in Java Huong Dan Java Java Filter Chain Pattern  This pattern is divided into a. One such classic example is servlet filters in java that. For example, if filtera return x, then i. Filters can be composed together in chains, similar to workflows, but these are dynamic. Let's see how the intercepting filter pattern solve the problem with examples. Create pluggable filters to process common services in a standard. Java Filter Chain Pattern.
     
    
        From segmentfault.com 
                    java Spring Security filter chain system 个人文章 SegmentFault 思否 Java Filter Chain Pattern  In the java world, we benefit from chain of responsibility every day. Create pluggable filters to process common services in a standard manner without requiring changes to core request processing. For example, if filtera return x, then i. Chain of responsibility is behavioral design pattern that allows passing request along the chain of potential handlers until one of them. Filter. Java Filter Chain Pattern.
     
    
        From www.youtube.com 
                    Intercepting Filter Design Pattern Implementation YouTube Java Filter Chain Pattern  This pattern is divided into a. One such classic example is servlet filters in java that. For example, if filtera return x, then i. Chain of responsibility is behavioral design pattern that allows passing request along the chain of potential handlers until one of them. Filter pattern or criteria pattern is a design pattern that enables developers to filter a. Java Filter Chain Pattern.
     
    
        From dzone.com 
                    Using Filter Design Pattern In Java DZone Java Filter Chain Pattern  Create pluggable filters to process common services in a standard manner without requiring changes to core request processing. Chain of responsibility is behavioral design pattern that allows passing request along the chain of potential handlers until one of them. For example, if filtera return x, then i. Filter pattern or criteria pattern is a design pattern that enables developers to. Java Filter Chain Pattern.
     
    
        From www.baeldung.com 
                    Intercepting Filter Pattern Introduction Baeldung Java Filter Chain Pattern  For example, if filtera return x, then i. Filter pattern or criteria pattern is a design pattern that enables developers to filter a set of objects using different criteria and chaining them in a decoupled way through logical. In the java world, we benefit from chain of responsibility every day. Filters can be composed together in chains, similar to workflows,. Java Filter Chain Pattern.
     
    
        From java8example.blogspot.com 
                    Java 8 Optional filter() Method Example Java8Example Java Filter Chain Pattern  For example, if filtera return x, then i. Filters can be composed together in chains, similar to workflows, but these are dynamic. Filter pattern or criteria pattern is a design pattern that enables developers to filter a set of objects using different criteria and chaining them in a decoupled way through logical. Let's see how the intercepting filter pattern solve. Java Filter Chain Pattern.
     
    
        From ramj2ee.blogspot.com 
                    JAVA EE Intercepting Filter Design Pattern Class and Sequence Diagram Java Filter Chain Pattern  Chain of responsibility is behavioral design pattern that allows passing request along the chain of potential handlers until one of them. Create pluggable filters to process common services in a standard manner without requiring changes to core request processing. Spring security build on chain of filters. For example, if filtera return x, then i. One such classic example is servlet. Java Filter Chain Pattern.
     
    
        From stackoverflow.com 
                    java Filter values depends on another field Stack Overflow Java Filter Chain Pattern  Create pluggable filters to process common services in a standard manner without requiring changes to core request processing. Spring security build on chain of filters. Filter pattern or criteria pattern is a design pattern that enables developers to filter a set of objects using different criteria and chaining them in a decoupled way through logical. For example, if filtera return. Java Filter Chain Pattern.
     
    
        From www.youtube.com 
                    list filter strings in java YouTube Java Filter Chain Pattern  Filter pattern or criteria pattern is a design pattern that enables developers to filter a set of objects using different criteria and chaining them in a decoupled way through logical. Let's see how the intercepting filter pattern solve the problem with examples. Chain of responsibility is behavioral design pattern that allows passing request along the chain of potential handlers until. Java Filter Chain Pattern.
     
    
        From www.youtube.com 
                    Java Filters Servlet Filters Servlet & JSP Tutorial 38 YouTube Java Filter Chain Pattern  This pattern is divided into a. Filter pattern or criteria pattern is a design pattern that enables developers to filter a set of objects using different criteria and chaining them in a decoupled way through logical. For example, if filtera return x, then i. Spring security build on chain of filters. Create pluggable filters to process common services in a. Java Filter Chain Pattern.
     
    
        From www.java67.com 
                    Java 8 Stream.filter() method Example Java67 Java Filter Chain Pattern  In the java world, we benefit from chain of responsibility every day. Spring security build on chain of filters. Filters can be composed together in chains, similar to workflows, but these are dynamic. This pattern is divided into a. Filter pattern or criteria pattern is a design pattern that enables developers to filter a set of objects using different criteria. Java Filter Chain Pattern.
     
    
        From www.digitalocean.com 
                    Java Servlet Filter Example Tutorial DigitalOcean Java Filter Chain Pattern  In the java world, we benefit from chain of responsibility every day. Let's see how the intercepting filter pattern solve the problem with examples. Filters can be composed together in chains, similar to workflows, but these are dynamic. Filter pattern or criteria pattern is a design pattern that enables developers to filter a set of objects using different criteria and. Java Filter Chain Pattern.
     
    
        From www.javacodebook.com 
                    fig1505 Java CodeBook Java Filter Chain Pattern  Create pluggable filters to process common services in a standard manner without requiring changes to core request processing. In the java world, we benefit from chain of responsibility every day. One such classic example is servlet filters in java that. Spring security build on chain of filters. For example, if filtera return x, then i. Let's see how the intercepting. Java Filter Chain Pattern.
     
    
        From frugalisminds.com 
                    How to use Java 8 Streams Filter in Java Collections FrugalisMinds Java Filter Chain Pattern  Let's see how the intercepting filter pattern solve the problem with examples. This pattern is divided into a. Spring security build on chain of filters. Filter pattern or criteria pattern is a design pattern that enables developers to filter a set of objects using different criteria and chaining them in a decoupled way through logical. In the java world, we. Java Filter Chain Pattern.
     
    
        From www.blogoncode.com 
                    Java 8 Stream API Filter() Method with Examples Programming Blog Java Filter Chain Pattern  Create pluggable filters to process common services in a standard manner without requiring changes to core request processing. Chain of responsibility is behavioral design pattern that allows passing request along the chain of potential handlers until one of them. One such classic example is servlet filters in java that. Let's see how the intercepting filter pattern solve the problem with. Java Filter Chain Pattern.
     
    
        From www.skptricks.com 
                    Learn to Chain Map, Filter, and Reduce Method In Javascript SKPTRICKS Java Filter Chain Pattern  This pattern is divided into a. In the java world, we benefit from chain of responsibility every day. Filters can be composed together in chains, similar to workflows, but these are dynamic. Spring security build on chain of filters. Create pluggable filters to process common services in a standard manner without requiring changes to core request processing. For example, if. Java Filter Chain Pattern.